SGD$0+

Tile Breaker for Redshift [C4D Preset]

I want this!

Tile Breaker for Redshift [C4D Preset]

7 ratings

About the preset:

Tile Breaker is a Redshift node asset created to help break the tiling patterns of repeating textures.


Known Issues:

  1. If you're using this in C4D 2024, please use a large noise scale amount like 500-1000. This is due to a bug with the Maxon Noise scale in 2024, where the same value is treat as 100x smaller than it's supposed to be. This results in unwanted results. This only affects 2024 users! This note will be removed when Maxon fixes the scaling error.
  2. After saving the material into the Asset Browser, applying it in a new project will have missing inputs. It seems to happen in Redshift 3.5.19 and later. Not sure why, could be a bug in the Asset Browser, not because of my material preset. So for now, can merge the C4D file with your project, or just copy the material over.

Last updated: 5 Nov 2023


Update details:

Version 1.0 (15 August 2023)
- Preset release


How to use?

  1. Open the C4D file.
  2. There is a starter material which is set up with the basic material nodes linked up to the Tile Breaker asset.
  3. Duplicate the starter material for your own use.
  4. Replace the textures as needed.

  5. Change the settings to break up the tiling. That's it!

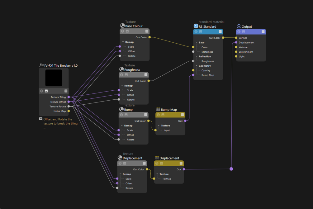
Node Settings:

Tile breaker is driven by a voronoi noise map to offset the texture.

Inputs

Tile U → Repeat the texture this amount in the U axis
Tile V → Repeat the texture this amount in the V axis
U Offset → Offset the texture this amount in the U axis
V Offset → Offset the texture this amount in the V axis
Rotate → Rotate the texture this amount

Random Seed → Change the noise pattern to get different results
Overall Scale → Change the size of the noise pattern
Blur Amount → Change the blurriness of the noise edges

Brightness, Contrast, Low Clip, High Clip → Adjust the noise luminance

Outputs

Texture Tiling → Repeat the texture (Connect to Remap → Scale)
Texture Offset → Offset the texture (Connect to Remap → Offset)
Texture Rotate → Rotate the texture (Connect to Remap → Rotate)
Noise Map → Preview the noise map


Note:

This method doesn't work with Redshift Displacement for some reason. Until Redshift comes up with a native UV randomiser, this preset won't be able to fully support displacement.

Tested and displacement only seem to work on certain textures like 10% of the time. So don't rely on this!


Demo:

Examples



If you have any comments or feedback about it, do drop me an email.
Email: manfred@vide-yo-fx.art

SGD$
I want this!
789 sales

1x C4D File

Type
.c4d

Ratings

3.9
(7 ratings)
5 stars
71%
4 stars
0%
3 stars
0%
2 stars
0%
1 star
29%
Powered by